Hardware audit

Top  Download  Previous  Next

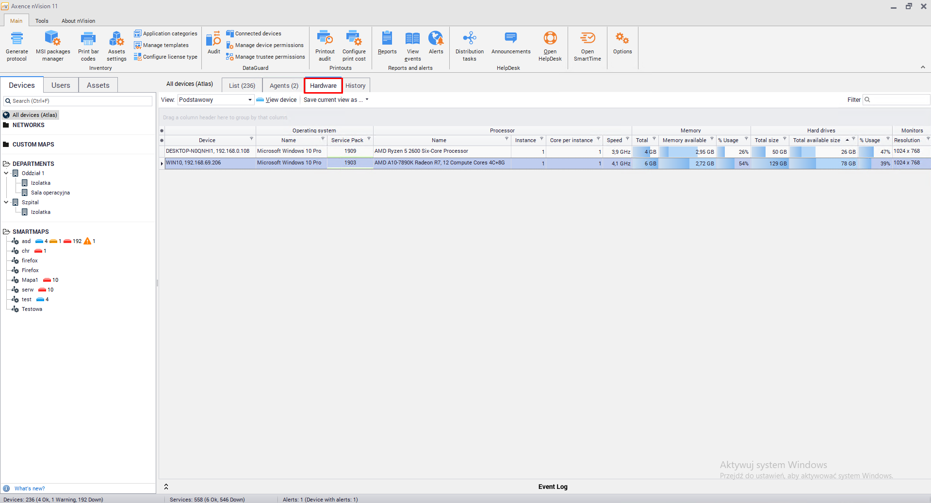
To go to the Hardware inventory audit, go to the Devices tab available from the main program window, and then select the Hardware tab above the list of devices:

hardwareaudit_zoom40

 

Here you can view all hardware data gathered by Agents installed on monitored computers and hardware scans that have been imported into the program. For ease of use, the option of grouping data using views is enabled. You can use one of the existing views (e.g. All columns, Basic, Multimedia) or create your own.

 

Creating custom view

To create your own view, select the columns that you want to add and follow with the steps as below:

1.Select the All columns view from the list of available views.

2.Click on one of the buttons * located in the upper left corner of the table. The upper one contains the list of column groups (listed in the Monitorowane dane chapter), and the lower one lists all columns that can be displayed. Select the columns you want to display.

3.To save the created view, click the Save current view as button and enter a unique view name. From now on you can select the created view from the list.