Asset type folders

Top  Download  Previous  Next

Asset type folders allow the Administrator to assign types to organizational units. The Assets tab, available from the main program window, allows you to display the folders and their types.

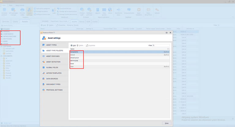
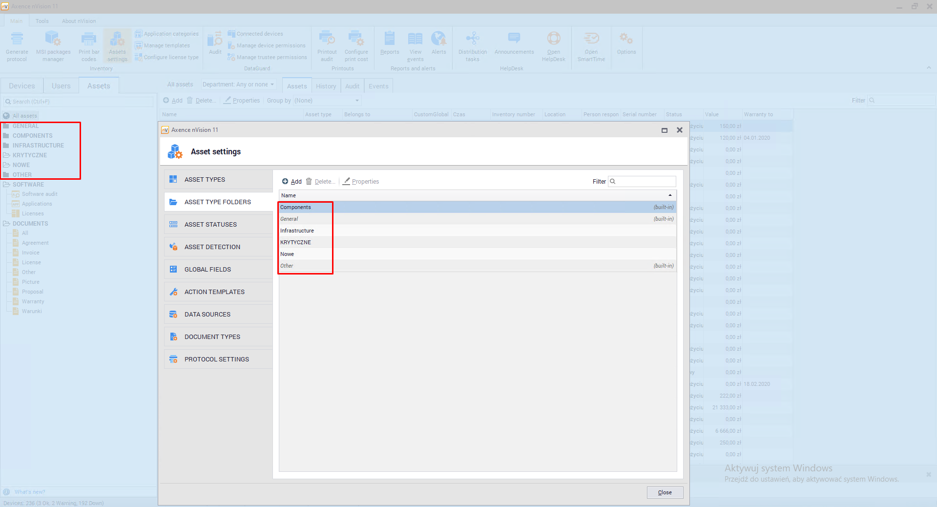
It is possible to display and modify the list of available folders. To do so, go to Asset settings window and then to the Asset Type Folder tab, you can display and modify the list of available folders:

assetfolders_zoom40

 

Adding new asset folder

To add a folder, go to the Asset Settings window and then to the Asset Type Folders tab. Click the Add button, then enter the name of the new folder.

Adding an asset type to a selected folder is described in the asset types chapter.

 

Removing new asset folder

To delete a folder, go to the Asset Settings window and then Asset Type Folders tab. After clicking Delete, the selected item will be deleted. After deleting the folder, all asset types present in this folder will be moved to the "Other" folder.

 

Built-in folders

nVision offers several built-in folders for asset types::

Basic (built-in),

Components (built-in),

Infrastructure devices,

Mobile devices,

Other (built-in).

 

Folders marked as built-in cannot be deleted or edited.