Dodawanie nowej aplikacji

Top  Download  Previous  Next

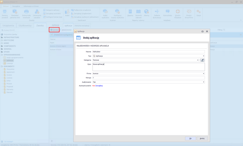
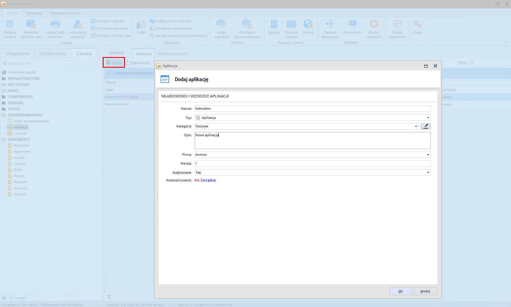
Aby dodać nową aplikację należy przejść do zakładki Zasoby widoczną w głównym oknie programu, a następnie odszukać pozycję Aplikacji w sekcji Oprogramowania. Nad listą aplikacji należy odszukać oraz kliknąć przycisk Dodaj. Zostanie otwarte okno dodawania nowej aplikacji:

addapplication_zoom50

 

W kolejnym kroku należy podać wartości dla pól wymaganych takich jak "Nazwa", "Typ" oraz "Kategoria". Wypełnienie pozostałych pól jest opcjonalne.

Opcja automatycznego wykrywania aplikacji została szczegółowo opisana w rozdziale Wzorzec i wykrywanie aplikacji.