Adding a new application

Top  Download  Previous  Next

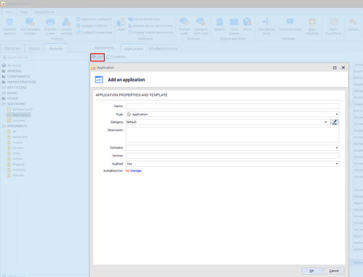
To add a new application, go to the Assets tab visible in the main program window, scroll down for Applications in the Software section. Above the list of applications, locate and click the Add button. The window for adding a new application will open

addapp_zoom40

 

In the next step, enter the values for the required fields such as "Name", "Type" and "Category". The remaining fields are optional.

The option of automatic application discovery has been described in app template chapter.