Dodawanie nowej licencji

Top  Download  Previous  Next

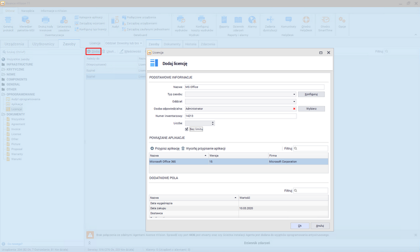
Aby dodać nową licencję należy przejść do zakładki Zasoby widocznej w głównym oknie programu, a następnie odszukać pozycję Licencje w sekcji Oprogramowania. Nad listą licencji należy kliknąć przycisk Dodaj. Zostanie otwarte okno dodawania nowej licencji:

addlicenseassets_zoom50

 

Do podstawowych właściwości licencji należą pola:

Nazwa licencji,

Oddział (opcjonalne),

Osoba odpowiedzialna (opcjonalne),

Numer inwentarzowy (opcjonalne),

Aplikacje przypisane do licencji (możliwe jest przypisanie tylko aplikacji audytowanych),

Liczba licencji.

Dodatkowe możliwości konfiguracji licencji zostały opisane w kolejnym rozdziale.

 

Alternatywny sposób dodania licencji

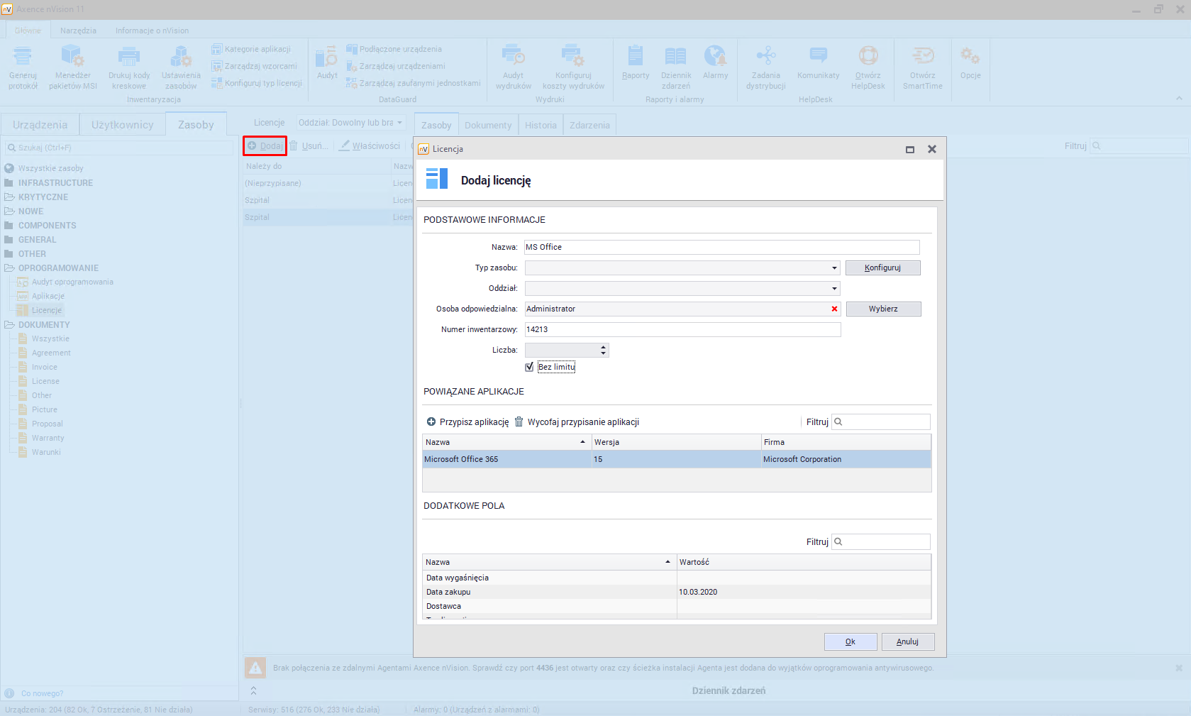
Możliwe jest też dodanie licencji bezpośrednio z okna edycji aplikacji. W tym celu należy wybrać pozycję z listy aplikacji, a po przejściu do okna jej właściwości należy wybrać zakładkę Licencje. W górnej części okna widoczny jest przycisk Dodaj, który otworzy okno dodawania licencji:

addlicenseapp_zoom50

 

Utworzona w ten sposób licencja automatycznie powiąże się z aplikacją, do której została dodana.