Pola dodatkowe dla licencji

Top  Download  Previous  Next

Pola dodatkowe dla licencji

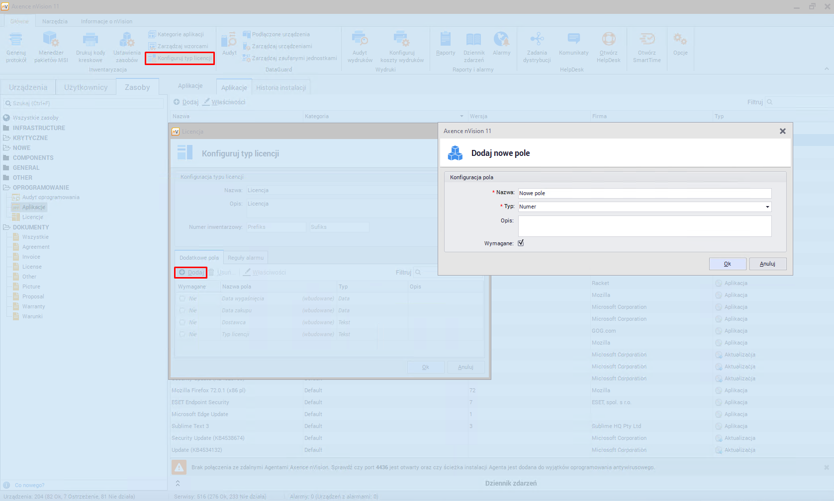
Aby dodać dodatkowe pole dla wszystkich licencji należy na głównym pasku narzędzi kliknąć przycisk Konfiguruj typ licencji. Kolejnym krokiem jest odszukanie na liście typów pozycji Licencja oraz przejście do okna właściwości tego typu. Zostanie otwarte okno konfiguracji typu, w którym można dodać pola dodatkowe:

configurelicensetype_zoom50

 

Nie ma możliwości dodania pól dodatkowych dla pojedynczych licencji.